Introduction
In this topic an example will be given of a template for an Individual and one for a ClassOfIndividual, complete with a graph showing how they fit in the ISO 15926-2 model and complete with an indication how these templates can be validated with SHACL.
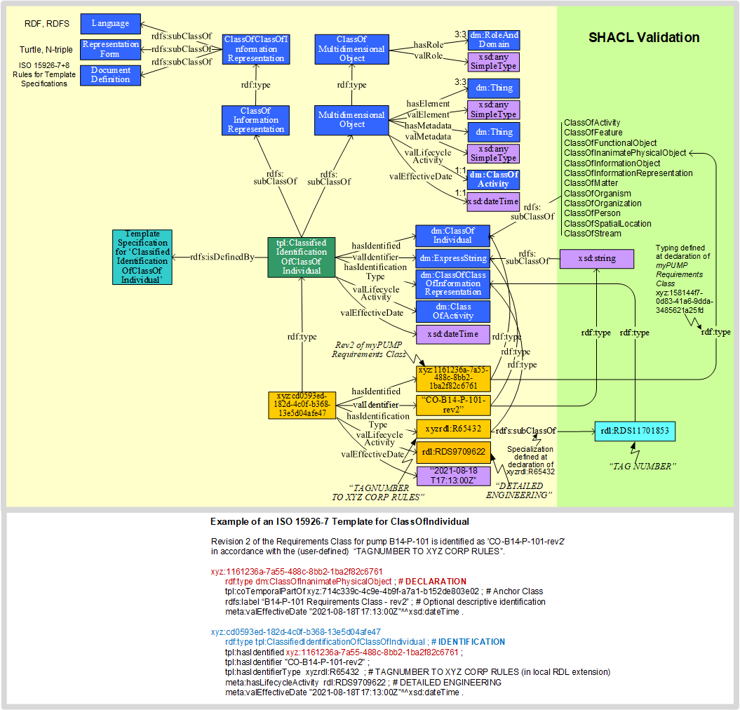
Diagrams
First two diagrams are shown:


The common top part
Any Template has two aspects:
- it is an N-ary relationship defined by a MultidimensionalObject and its classifying (and defining) ClassOfMultidimensionalObject ;
- it is a ClassOfInformationRepresentation that is classified with a ClassOfClassOfInformationRepresentation .
- DocumentDefinition - generically defining the content and/or structure of the document. here the rules as per Part 8 clause 6 ;
- Language - RDF and RDFS ;
- RepresentationForm - Turtle and N-triple .
The signature part
As shown here the signature of a Template contains the variables of the 'lifted template'. 
Any member of a template type has a signature with members of the classes in the signature of that template type.
SHACL validation
In the green part of the diagram it is schematically shown what the path is of a validation withSHACL.
The bottom part
In the bottom part the declaration code and the template code, that represent the contents of the diagram, is shown.

